NLX : Research Project with Model Based NLP
NLX : Research Project with Model Based NLP

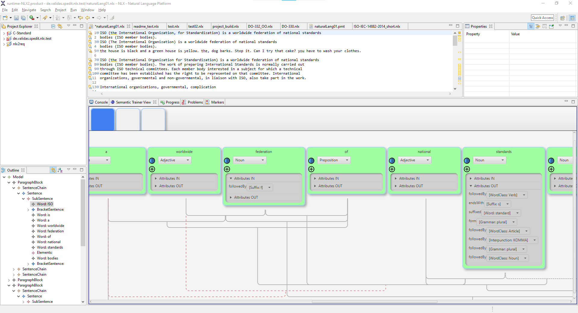
NLX aims to provide a grammar trainer to derive a formal but trainable model by supervised learning methods to resolve the grammar tree from natural language text and creates a knowledge graph from it. The project originated before the rise of GraphRAGS and LLMs which now do the job quite reliably and made this project obsolete right now. But on the long term we are still convinced, that natural language grammar can be resolved better with a formal model than a statistical one like LLMs are. The reason is because the fundament of natural language is a deterministic grammar
Follow @XIXUM Sponsor Watch StarProduct Features
Product Overview
Product Overview
Sed augue ipsum, egestas nec, vestibulum et, malesuada adipiscing, dui. In auctor lobortis lacus. Praesent ac sem eget est egestas volutpat. Sed magna purus, fermentum eu, tincidunt eu, varius ut, felis.







